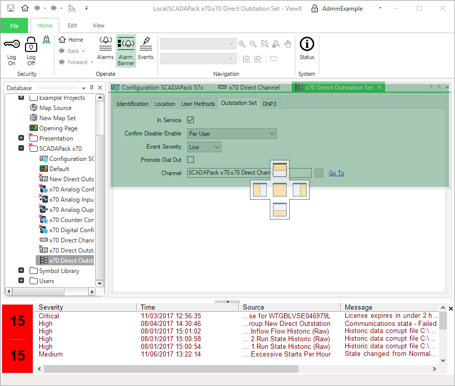
Select Where a Window will Dock

When you drag a floating window within the boundaries of a ViewX client window container, the interface highlights the available docking locations for the window that you are moving. This is achieved through a set of docking icons that indicate where you can place the floating window.

The docking icons represent the following supported docking locations:

Dock in the center of the current window, or to one of its edges.

Dock in the center of the current window.

Dock to the left edge of the program window.

Dock to the right edge of the program window.

Dock to the top edge of the program window.

Dock to the bottom edge of the program window.

While you are dragging, you can hold the mouse over a docking icon to preview the outcome of using it to place the window.

When you have decided on a docking location, release the mouse button over the appropriate docking icon.

Be aware that the docking icons displayed for a floating window will be affected by any limitations that may apply to the window. For example, you can only dock an Explorer Bar against the edges of the ViewX window (rather than the center of that window). Similarly, you cannot dock a Document Window inside a tool window. These limitations are indicated by the docking icons that are available for a floating window.


Disclaimer

ClearSCADA 2017 R2